Development of user interface design for Hizer's corporate product.

UI designer

The main goal of the development was to create a completely new, customer-oriented, and modern product design that ensures usability and is based on the extensive expertise of specialists in accordance with industry rules, government standards, and established methodologies found in previous competitor products. Special attention was given to the development of a clear and flexible design system capable of providing everyday convenience and adapting to new brand sub-products.

So, what is Hizer?

Hizer is a new software, a unified management tool designed to enhance the quality performance of the entire hydrocarbon production process, including extraction, preparation, transportation, and delivery.

Problems

The challenge lies in developing a new design system that will be embraced by highly skilled professionals with extensive experience working with an existing system. These professionals have established habits, associations, symbols, and color schemes that have become ingrained in their daily interaction with the software. However, there is a need to develop new solutions that surpass the outdated user interface while adhering to government standards and industry regulations.

Problems

To address this challenge, the following steps were taken. Firstly, extensive interviews were conducted with stakeholders and system users. The objective was to thoroughly understand the current system, identify functions that require improvement, simplification, or elimination due to their lack of relevance.

Secondly, a comprehensive guide was developed outlining industry rules and government requirements that must be considered during the development process. This was done to ensure clarity and mutual understanding among specialists from different countries.


Thirdly, prototyping and thorough user testing of the future system's screens were carried out. This allowed for validation of the functionality and effectiveness of the proposed solutions, as well as incorporation of necessary adjustments based on user feedback.


Thus, by executing these steps, a solution was found that enables the successful development of a new design system, aligning with the needs of users, industry standards, and government regulations.

How it works

Let's take a look on the most challenging parts

Dashboard

Heat map

Performance overview & View

Mnemonic & History

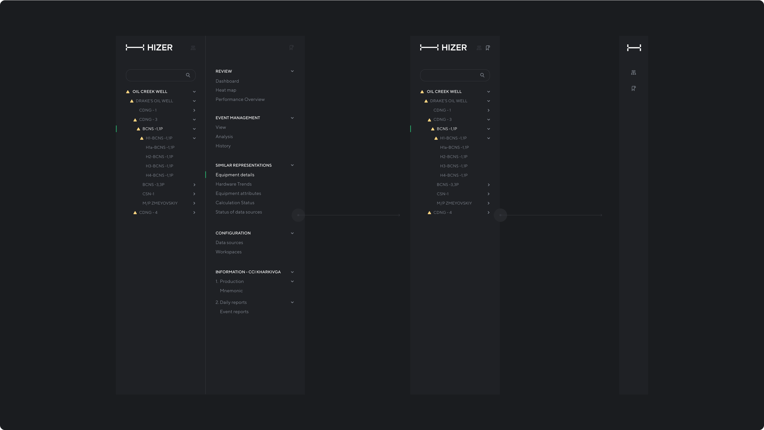
Equipment details & Bush

Workspace

The workspace page provides a distinctive interface with additional tools accessible from the main menu. This page enables users to create new workspaces and edit existing ones. Within the workspace, users can create various elements such as trends, schematics, tables, and more. This functionality empowers users to customize their workspaces by incorporating diverse elements that suit their specific needs and preferences.

Design system

Previous
Previous

Sol’ Modern Music school

Next
Next

Self-checkout interface for a supermarket chain Klass